![]() | |
| Original author(s) | Eric Blossom |
|---|---|
| Developer(s) | GNU Radio Community President: Derek Kozel Maintainer: Josh Morman |
| Initial release | 2001 |
| Stable release | |
| Repository | |
| Written in | C++, Python |
| Operating system | Cross-platform |
| Available in | English |
| Type | Radio |
| License | 2007: GPL-3.0-or-later[2] 2001: GPL-2.0-or-later[3] |
| Website | www |
GNU Radio is a free software development toolkit that provides signal processing blocks to implement software-defined radios and signal processing systems. It can be used with external radio frequency (RF) hardware to create software-defined radios, or without hardware in a simulation-like environment. It is widely used in hobbyist, academic, and commercial environments to support both wireless communications research and real-world radio systems.
Overview

The GNU Radio software provides the framework and tools to build and run software radio or just general signal-processing applications. The GNU Radio applications themselves are generally known as "flowgraphs", which are a series of signal processing blocks connected together, thus describing a data flow.
As with all software-defined radio systems, reconfigurability is a key feature. Instead of using different radios designed for specific but disparate purposes, a single, general-purpose, radio can be used as the radio front-end, and the signal-processing software (here, GNU Radio), handles the processing specific to the radio application.
These flowgraphs can be written in either C++ or Python. The GNU Radio infrastructure is written entirely in C++, and many of the user tools (such as GNU Radio Companion) are written in Python.
GNU Radio is a signal processing package and part of the GNU Project. It is distributed under the terms of the GNU General Public License (GPL), and most of the project code is copyrighted by the Free Software Foundation.[4]
History
First published in 2001, GNU Radio is an official GNU package. Philanthropist John Gilmore initiated GNU Radio with the funding of $320,000 (US) to Eric Blossom for code creation and project-management duties. One of the first applications was building an ATSC receiver in software.
The GNU Radio software began as a fork of the Pspectra code that was developed by the SpectrumWare project at the Massachusetts Institute of Technology (MIT). In 2004, a complete rewrite of GNU Radio was completed, so today GNU Radio no longer has any original Pspectra code.
Matt Ettus joined the project as one of the first developers, and created the Universal Software Radio Peripheral (USRP) to provide a hardware platform for use with the GNU Radio software. In 2004, Matt founded Ettus Research LLC and began selling USRPs that worked with GNU Radio.[5]
In September 2010, Eric Blossom stepped down as Project Lead and was replaced by Tom Rondeau.[6]
Early in the project, the core developers began holding semi-annual Hackfests. In 2011, the GNU Radio project began holding a yearly conference, called "GRCon", which generally has a Hackfest on the last day of the conference.
In March 2016, Tom Rondeau stepped down and was replaced by Ben Hilburn as the Project Lead, and Johnathan Corgan, a long-time maintainer, as the Chief Architect.[7]
In January 2018, Johnathan Corgan retired from his role as Chief Architect and was replaced by Marcus Müller.[8]
In September 2020, GNU Radio became part of the SETI Institute (a non-profit, multi-disciplinary research and education organization) for all financial and contractual purposes.[9]
In October 2020, Ben Hilburn and the project officers at the time voted to reorganize the GNU Radio Project's leadership, forming a General Assembly with a set of by-laws that regulate details of how the organization operates.[10][11] A three-member Board made up of elected General Assembly members took over the roles previously handled by the Project Lead.
Software
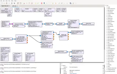
GNU Radio Companion
_Screenshot.png.webp)
The GNU Radio Companion is a graphical UI used to develop GNU Radio applications.[12] This is the front-end to the GNU Radio libraries for signal processing. GRC was developed by Josh Blum during his studies at Johns Hopkins University (2006-2007), then distributed as free software for the October 2009 Hackfest. Starting with the 3.2.0 release, GRC was officially bundled with the GNU Radio software distribution.
GRC is effectively a Python code-generation tool. When a flowgraph is compiled in GRC, it generates Python code that creates the desired graphical user interface (GUI) windows and widgets, and creates and connects the blocks in the flowgraph.
GRC currently supports GUI creation using the Qt toolkit.
Plotting and Displays
GNU Radio provides many common plotting and data visualization data sinks, including FFT displays, symbol constellation diagrams, and scope displays. These are commonly used both for debugging radio applications and as the user-interface to a final application.
PyBOMBS
Many users create "out-of-tree modules" for use with GNU Radio. To manage these, and the dependencies required to run GNU Radio, the organization created the PyBOMBS (Python Build Overlay Managed Bundle System) project.[13]
See also
References
- ↑ "Release 3.10.8.0". 20 October 2023. Retrieved 1 November 2023.
- ↑ "Updated license from GPL version 2 or later to GPL version 3 or later". GitHub. 2007-07-21.
- ↑ "Copying in gnuradio-0.9.tar.gz". 2001-04-14.
- ↑ ""How is GNU Radio licensed?"". Archived from the original on 2016-12-04. Retrieved 2016-03-31.
- ↑ "Ettus Research acquired by National Instruments [LWN.net]". lwn.net. Retrieved 2021-12-30.
- ↑ Mail on GNU Radio mailinglist where Eric Blossom introduces Tom Rondeau as the new project manager
- ↑ Mail on GNU Radio mailinglist announcing leadership transition
- ↑ Mail on the GNU Radio mailing list discussing the maintainer transition
- ↑ "SETI Institute and GNU Radio Join Forces". September 8, 2020.
- ↑ Lee, Adam (2020-11-13). "GNU Radio, One Step at a Time: GNU Radio Organization Updates". GNU Radio, One Step at a Time. Retrieved 2021-12-29.
- ↑ GNU Radio: Governance, GNU Radio, 2021-09-14, retrieved 2021-12-29
- ↑ ""GNU Radio Companion Wiki"". Archived from the original on 2016-03-04. Retrieved 2014-08-08.
- ↑ ""GNU Radio Wiki - PyBOMBS"". Archived from the original on 2017-02-11. Retrieved 2014-08-08.
